ESP32 Low-Power Management

[中文]

  • Supported by its integrated Deep-sleep mode, ULP co-processor and RTC peripherals, ESP32 can be widely applied to a variety of power-sensitive applications. In Deep-sleep mode, all of the peripherals driven by APB_CLK, CPU and RAM are powered down; RTC_CLK is still running; and the RTC controller, RTC peripherals, ULP co-processor, RTC fast memory and RTC slow memory could be powered down or not, based on the specific setting of wake-up source in the application.

  • Resource involved:

    • RTC peripherals – include on-chip temperature sensors, ADCs, RTC GPIOs and touchpads;

    • ULP co-processor – can be used for simple data acquisition in Deep-sleep mode, or as a wake-up source to wake up the chip from Deep-sleep mode. ULP co-processor can access the RTC slow memory and the RTC registers;

    • RTC fast memory – ESP32, coming out of deep sleep, runs immediately the wake stubs code for ESP-IDF, which is the esp\_wake\_deep\_sleep() function stored in RTC fast memory, before bootloader;

    • RTC slow memory – stores data for the ULP co-processor and wake stubs code (i.e. esp_wake_deep_sleep()).

  • ESP32 supported wake-up sources in Deep-sleep mode include:

    • timers

    • touchpads

    • Ext(0): wakes up the chip when a specified GPIO pad meets certain requirement regarding electrical level

    • Ext(1): wakes up the chip when a set of specified GPIO pads all meet certain requirements regarding electrical level

    • ULP co-processor

Timed data acquisition and reporting (e.g., instrument status monitors)

  • In this scenario, ESP32 is used to periodically collect sensor data and upload them. Timers can be used as the wake-up source in this case. To be more specific, ESP32 will collect and upload sensor data, set timers as the wake-up source, enter Deep-sleep mode, and collect and upload sensor data again when coming out of deep sleep…

  • Logical flow diagram:

../_images/low_power_flow_chart1.png
  • Logical flow:

    1. ESP32 collects and uploads sensor data after booting;

    2. Call function esp\_deep\_sleep\_enable\_timer\_wakeup(sleep\_time\_us) to set the sleep time in Deep-sleep mode;

    3. Call function esp\_deep\_sleep\_start() to enter Deep-sleep mode.

  • Due to the periodical wakeups, ESP32 can not achieve minimal power consumption in this scenario, but can still be used to collect and upload sensor data in some complex situations.

GPIO triggeredexception collection (e.g., smoke alarms)

  • In this scenario, ESP32 will not collect and upload sensor data periodically. Instead, the sensor will automatically trigger specific GPIO(s), when detecting any abnormal data, to report exceptions. In this scenario, the RTC IO can be enabled as the wake-up source for ESP32:

  • when no exception is reported, ESP32 will stay in Deep-sleep mode;

  • only when the sensor collects abnormal data and the specified GPIO(s) is set to the specified electrical level(s), ESP32 will wake up from the Deep-sleep mode, and trigger an alarm or upload data.

  • Logical flow chart:

../_images/low_power_flow_chart2.png
  • Logical flow

    1. ESP32 will read the abnormal data collected by the sensors, and trigger an alarm or upload data accordingly;

    2. Call function rtc_gpio_pulldown_en(MY_RTC_WAKEUP_IO) or rtc_gpio_pullup_en(MY_RTC_WAKEUP_IO) and complete the pull-up or pull-down settings for the RTC GPIO;

    3. Call function esp_deep_sleep_enable_ext0_wakeup(MY_RTC_WAKEUP_IO, WAKEUP_IO_LEVEL) or esp_deep_sleep_enable_ext1_wakeup(WAKEUP_PIN_MASK, WAKEUP_TYPE) and set the specific RTC GPIO, which functions as the wake-up source of ESP32 during deep sleep, to be high-level triggered or low-level triggered;

    4. Call function esp_deep_sleep_start() to enter Deep-sleep mode.

  • In this scenario, ESP32 can achieve minimal power consumption, but will impose a higher requirement on sensors, i.e., the sensors must support GPIO trigger function.

Data acquisition or abnormal detection (GPIO trigger is not supported and frequent data uploading is not needed)

  • In this scenario, the data acquisition or anomaly detection will be initiated by the CPU or the on-chip peripherals, instead of the sensor, because GPIO trigger is not supported by the sensor in this case. The ULP co-processor, integrated in ESP32, can perform some simple data acquisition, and wake ESP32 up for further processing if specific conditions are met. The data collected during this process can be stored in the RTC slow memory for future reading when ESP32 is awake.

  • Logical flow diagram:

../_images/low_power_flow_chart3.png
  • Users can write tailored assembly codes that will be executed by the ULP co-processor during ESP32’s deep sleep, according to the instruction set for ULP co-processor. The process is as follows:

    1. ESP32 will read the data collected by the ULP co-processor during deep sleep from the RTC slow memory after booting, and upload these data;

    2. Call function ulp\_process\_macros\_and\_load() to copy the assembly codes into the RTC slow memory;

    3. Call function ulp\_run(ADDRESS) to start the ULP co-processor and execute the assembly codes stored in the RTC slow memory;

    4. Call function esp\_deep\_sleep\_start() to enter Deep-sleep mode.

  • ULP co-processor enables more convenient data acquisition and data storage. In this IoT Solution, we have specifically added a ulp_monitor module, with which the user can easily start the ULP co-processor by directly calling a .c function: 1

    1. ESP32 will read the data collected by the ULP co-processor during deep sleep from the RTC slow memory after booting, and upload them;

    2. Call function iot\_ulp\_monitor\_init(ULP\_PROGRAM\_ADDR, ULP\_DATA\_ADDR) to set the addresses for ULP co-processor’s program execution and data storage;

    3. Call function iot\_ulp\_add\_adc\_monitor or iot\_ulp\_add\_temprature\_monitor to set the type of the data collected by the ULP co-processor and the wake-up conditions (these settings can be added at the same time);

    4. Call function iot\_ulp\_monitor\_start() to set the sampling frequency and start the ULP co-processor;

    5. Call function esp\_deep\_sleep\_start() to enter Deep-sleep mode. Currently, the ULP co-processor can only support data acquisition enabled by on-chip temperature sensor and ADC.

  • In this scenario, ESP32 can collect data frequently with limited power consumption, thus reducing the requirement on sensors.

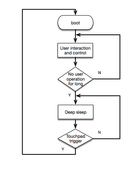
User interaction scenario supported by touchpad trigger and GPIO trigger (e.g., control panels)

  • In this scenario, ESP32 is mostly used for some user interaction devices, such as control panels. When there is no user operations (such as Touchpad trigger/ GPIO trigger) for a long time, ESP32 will enter Deep-sleep mode and enable the touchpad/GPIO as the wake-up source. In Deep-sleep mode, the average current consumption of the chip is about 30 uA, with the touchpad enabled as the wake-up source.

  • Logical flow diagram:

../_images/touchpad_deepsleep_process.png
  • Logical flow:

    1. ESP32 executes the user interaction and control programs after booting;

    2. Configure the specified touchpad enabled as the wake-up source; 2

    3. Call function esp_deep_sleep_enable_touchpad_wakeup() to enable the touchpad as the wake-up source, and then call function esp_deep_sleep_start() to enter Deep-sleep mode.

Power consumption of ESP32 in Deep-sleep mode with different wake-up sources enabled

  • In Active mode, the average current of ESP32, working as a Station, is about 115 mA:

    ../_images/esp32_station_current.png
  • In Deep-sleep mode, the average current of ESP32, with the timer enabled as the wake-up source, is about 6 uA:

    ../_images/esp32_deepsleep_timer_current.png
  • In Deep-sleep mode, the average current of ESP32, with the RTC IO enabled as the wake-up source, is about 6 uA: 3

    ../_images/esp32_deepsleep_rtcio_current.png
  • In Deep-sleep mode, the ULP co-processor will perform data acquisition periodically (the sampling frequency is 10 times per minute in this example and the spikes in the chart below reflect the instantaneous current when the ULP co-processor is working):

    ../_images/esp32_deepsleep_ulp_current.png
  • In Deep-sleep mode, the average current of ESP32, with the touchpad enabled as the wake-up source, is about 36 uA:

    ../_images/touchpad.png
1

For details on how to use the ulp_monitor module, please see the related README.md and ulp_monitor_test.c files.

2

Such as the initialization and threshold settings. For details, please see the Touchpad chapter in this IoT Solution.

3

Function esp_deep_sleep_enable_ext1_wakeup() is used in the test.